In Eclipse-based applications, a perspective is a collection of windows called views that are arranged to ease the completion of a specific task. Perspectives generally have a central editor view surrounded by support views.
In TIBCO StreamBase® Studio, use the SB Test/Debug perspective to run, test, and debug StreamBase applications.
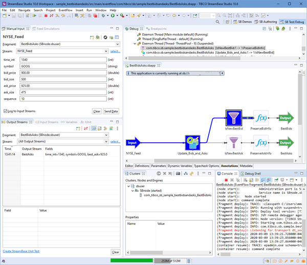
You can resize the individual windows and StreamBase Studio saves your display preferences. The following screen shows the default SB Test/Debug layout in a debugging session, stopped at a breakpoint:

Follow the links in this section to learn about the default views in the SB Test/Debug perspective:
- Manual Input View
-
Allows you to quickly enqueue hand-typed tuples into a selected input stream and see the results in the Output Streams view. By default, each tuple is also logged to the Input Streams view.
- Feed Simulations View
-
Allows you to manage and run feed simulations you have created to test your applications.
- Feed Simulation Editor
-
Provides a workspace for editing feed simulation files.
- Output Streams View
-
Allows you to see the tuples output from the currently running application. You can also filter these results by output stream.
- Input Streams View
-
Allows you to see what tuples have been sent to the currently running application via manual input or a feed simulation, and to resend individual tuples.
- Profiler View
-
Allows you to see profiling statistics about the running application.
- Variables View
-
Displays information about the tuple associated with the currently selected operator in the Debug view stack frame.
- Debug View
-
Allows you to manage the debugging or running of a StreamBase application in the workbench. Shows a hierarchical list of processes with each thread in your application appearing as a node in the tree.
- Breakpoints View
-
Lists all the breakpoints you currently have set in all applications projects in your workspace. You can set and unset breakpoints, and can open any application file containing a breakpoint from this view.
- JUnit View
-
Shows the pass or fail results of running a StreamBase JUnit test or a StreamBase Test.
The last three debugging-related views are supplied by the Eclipse framework for use when debugging Java and other languages. StreamBase Studio takes advantage of these existing views and configures them for debugging EventFlow applications. For documentation on the Eclipse-supplied views, look in the Java Development User Guide section of Studio Help. Navigate to Reference > Views. On the Web, you can find the same documentation at eclipse.org. See also Eclipse-Supplied Views.
You can customize the layout of perspectives and save them as named perspectives of your own, as described in Customize Perspectives.